|
<< İçindekileri Görüntülemek İçin Tıklayın >> Yer: Mobilya Sektörü N4 Uygulaması > Muhasebe İşlemleri > Hesap formatı nasıl tanımlanır? |
Muhasebe hesap planında alış, satış, cari, kasa, banka vb. için alt hesap kaydının hangi formata göre oluşturulacağı tanımlanır.
Hesap formatlarında göre fiş içinde alt hesap kaydı oluşur.
Burada tanımlanan format doğru yapılmadığı taktirde muhasebe kaydı oluşturulamaz.
İşlem öncesinde aşağıdaki ayar ya da işlemler yapılır.
ÖN İŞLEMLER 1.Muhasebe kod bileşeni tanımlanır. Kod bileşenleri hesap formatının tanımlanmasında kullanılır. |
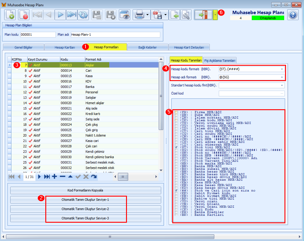
1.MUHASEBE modülündeki Muhasebe Hesap Planları penceresi açılır.

2.Hesap Formatları (1) sekmesine geçilir.Hangi tanım seviyesi kullanılacak ise seviye butonuna (2) tıklanır. Örnek olarak Otomatik Tanım Oluştur - Seviye 3 butonuna tıklanmıştır.
Satırdaki listelenen cari, kasa, banka vb. kayıt tıklanıp seçilerek (3) pencerenin sağ tarafındaki Hesap Kodu Tanımları sekmesinde yer alan hesap kodu formatı ve hesap adı formatı (4) alanlarında iken alttaki muhasebe kodu bileşeni (5) seçilerek ayarlanır. {####} ise sıra numarasıdır. Örneğin, alışlar için hesap kodu formatı alanında stok tipi {ST} olarak ayarlandığı görülür. Buradaki ayara göre bir alış işlemi muhasebeleştiği zaman fişte ANA HESAP KODU. {ST}.{####} şeklinde alt hesap oluşacaktır. Kayıt Onaylandı(3) durumuna getirilir.

Aşağıdaki görseldeki muhasebe fişinde hesap formatına göre kayıt oluştuğu görülür.

Aşağıdaki görseldeki Hesap Planı -1 'de hesap formatına göre kayıt oluştuğu görülür.
